壹搜图片
网盘
图片
视频
音乐
网页
源码
软件
Scholar
学术
书籍
图片搜索
找到"
jingoro/ejinjue.org
"相关图片 96条
The renowned sculptor Jingor…
jingoal已注册申请/注册号:29466249申请日期:2018-03-07国际分类:42类
风暴雷霆历史版本下载 org.threejingsu.test老版本大全 所有旧版本
新品|ejing zhang 2017s/s 不如回到80年代共舞一曲
Charming Vintage Cafe Entrance with Outdoor Seating
JINGORO(甚五郎) | 日光の老舗煎餅店が手掛ける珠玉の米菓「匠美 塩」
em>jd /em>; em>京都 /em>; em>zhushi /em> em>geng /e
react 得到param 推荐 react 通信之 redux,看这一篇就能掌握
ltd. - blanket, bedding set
Banners and lantern Lights in Front of a Restaurant
Omihachiman, ambiente tradicional cerca del lago Biwa - Japonismo
28 egojin注册咨询此标申请/注册号: 9714835申请日期: 2011-07-13商标类型: 一般初
nginx vue.js tornado前后端分离架构环境实践 2
av内射在线百度 sssj8 妖怪名单福利照
Green Mountain in Front of White Clouds
Jingoro - Back To The Future - Reviews - Album of The …
文档搜索引擎 jiumo search 鸠摩搜书:https://www.jiumodiary.
juejin小册git的使用10高级 1 不喜欢 merge 的分叉 用 rebase 吧
toyo kaneshige a bizen flat plate
Street sign amidst lush greenery in Guangzhou
Jingoro | Fictional Char…
em>jingou /em>
jdk17新特性之 jdk9到jdk17 string 新增的新方法
jingdigital微信自动化把微信粉丝转化为客户
Assorted traditional Japanese souvenirs placed on wooden table
jingoro (@jingoro.jp) • Instagram photos an…
07 jingoro注册申请/注册号:2248528006 wnjin goro初审公告申请/注册号
万字长文,自学网络安全详细路线图来了
ruguonizhengzaiduzheduanwenzi wozhinengshuo nitai
Portrait of a Mature Man
バイクソロツーリング宿泊【関東】東京発一泊ツーリングに最適!温泉宿& …
链接地址:http://www.jxedu.gov.cn/info/1015/145054.htm
es6系列 类数组转换为数组的几种方法以及for of forin for each的区别
Photography of Woman Holding Straw Hat
The Legend of Hidari Jingoro
梦精爱
用ai创造全新的蛋白质结构,这款软件与alphafold的区别在哪里
Building Interior with Rays of Light
Sculptor Jingoro surrounded by statue…
Juno by Theckboom<br /> http://theckboom.deviantart.com/art/Juno-Minimalist-Poster-260355031
juejin小册git的使用4进阶 1 head master 与 branch
Vibrant Alley in Kyoto at Night with Neon Signs
Chichibu Shrine Sculpture Tethered Dragon Hidari Jingoro Editorial ...
2017】各省联考考题及测验信息汇
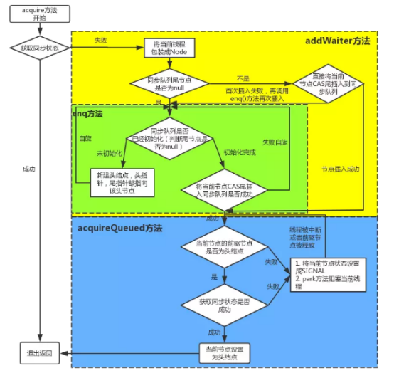
java lock
Serene young ethnic female model touching neck and looking at camera in park
Jingoro - Someone Sweet | future kitsune - YouTube
https github.com wxiangqian wxiangqian 已转移掘金 https juejin.im user 5d0c3900f265da1b5d57b2eb https wxiangqian.github
Man in Blue Dress Shirt with Arms Folded
All I Need (feat. Jingoro) - YouTube Music
gdiplus判断一个点是否在圆弧线上 面试前必读 原生js补给 上
Person's Wearing Red and Blue Kabuki Masks
Sculptor Jingoro surrounded b…
ar.js打造高效webar three.js ar.js
Black and Yellow Round Lantern
Hidari Jingorou · AniList
实用的 bash 自定义脚本,快速提效工作流程
Portrait of Woman Wearing Dress and Flower Crown
Nishikawa Jingoro House and Museum - Visit Omi
juejin091228
Traditional Japanese souvenirs placed on wooden table
Nishikawa Jingoro House and Museum - Visit Omi
juejin091228
Woman with Short Hair Leaning on a Table
Kimagure Orange Road | E29 - Don’t Cry Jingoro! The Heat of Young Love
nginx php fpm 运行原理详解 https juejin.im post 58db7d742f301e007e9a00a7
Woman Wearing Red And Gold Kimono
Jingoro | Anime-Planet
万字长文,自学网络安全详细路线图来了
Brown Wooden Altar
Jingoro - One And Only : Dance! - YouTube
es6系列 类数组转换为数组的几种方法以及for of forin for each的区别
Man in Blue Button Up Shirt with Funny Facial Expression
29秒で着れる着物“仕立屋甚 …
掘金财经历史版本下载 com.jinshuo.juejin老版本大全 所有旧版本
Woman in Black Yellow and Red Floral Kimuno Dress
Jingoro from Kimagure Orange Road
万字长文,自学网络安全详细路线图来了
Jingoro | Anime-Planet
es6系列 类数组转换为数组的几种方法以及for of forin for each的区别
Kunisada III (1848 - 1920) Ichikawa Chu…
万字长文,自学网络安全详细路线图来了
Toshihide (1863 - 1925) Hidari Jingoro Viewing a Sculpture, 1894 - Fuji ...
哭了 从腾讯辞职后找不到工作,投了20多家简历,却只面过一家
Kunisada III (1848 - 1920) Ichikaw…
https github.com wxiangqian wxiangqian 已转移掘金 https juejin.im user 5d0c3900f265da1b5d57b2eb https wxiangqian.github
Meiyo Migi Ni Teki Nashi Hidari Jingoro (The Famous And Unrivalled ...
JGINYUE Offcial Website
Shitateya Jingoro - O que saber antes de ir (ATUALIZADO 2025)
Toyokuni III/Kunisada (1786 - 1864) Hidari …
Toshihide (1863 - 1925) Hidari Jingoro Viewing a Sculpture, 18…
Jingoro | Young Animator Training Project Wiki | F…
Historic Print, [Meiyo migi ni teki nashi Hidari jingoro] Translation ...
The three wise monkeys - a 17th-century carving at the Tosho-gu shrine ...
Old Jingoro Kyoto Residence (2025) - All You Need to Know BEFORE You Go ...
Hidari Jingoro‘s sculpture scares …
1
2
下一页