柴火创客教育&petoi 波士顿动力开源同款可编程仿生机器狗bittle-淘宝

柴火创客教育&petoi 波士顿动力开源同款可编程仿生机器狗bittle-淘宝

分辨率 1500 x 2322
来源 pcdetail.taobao.com
引擎 baidu images
原网页 查看
当前页所有图片 (461)
基于树莓派的开源微型机器狗,灵感来自斯坦福Pupper,众筹价不到 ...
基于树莓派的开源微型机器狗,灵感来自斯坦福Pupper,众筹价不到 ...
WAVEGO高自由度仿生四足机器狗 基于ESP32和PI4B开源人 …
WAVEGO高自由度仿生四足机器狗 基于ESP32和PI4B开源人 …
普象网_普象工业设计小站_工业产品创意设计_原创分享交流 - 普象网
普象网_普象工业设计小站_工业产品创意设计_原创分享交流 - 普象网
A Border Collie on a Leash
A Border Collie on a Leash
作者头像
作者头像
Appletun by TsaoShin, visual art
Appletun by TsaoShin, visual art
活动 开源!ros四足机器狗puppypi,基于树莓派开发,ai视觉灵动登场!
活动 开源!ros四足机器狗puppypi,基于树莓派开发,ai视觉灵动登场!
chip奇谱 开源微型机器狗正在kickstarter众筹,不到600美元
chip奇谱 开源微型机器狗正在kickstarter众筹,不到600美元
开源机器狗 B站
开源机器狗 B站
小米发布第二代“铁蛋”机器狗自研力控电机、多重仿生、支持开源 ...
小米发布第二代“铁蛋”机器狗自研力控电机、多重仿生、支持开源 ...
【机器人】开源openDog四足机器狗模型3D图纸 STP 附Arduino源码 …
【机器人】开源openDog四足机器狗模型3D图纸 STP 附Arduino源码 …
第五代阿尔法机器狗 - 杰果工业设计官网-为创新品牌打造变革性产品与体验
第五代阿尔法机器狗 - 杰果工业设计官网-为创新品牌打造变革性产品与体验
White Wind Turbine Under Blue Sky
White Wind Turbine Under Blue Sky
动图封面
动图封面
Memorial Stones by Nele-Diel, visual art
Memorial Stones by Nele-Diel, visual art
mechdog入门级开源机器狗_小七没睡醒-站酷zcool
mechdog入门级开源机器狗_小七没睡醒-站酷zcool
基于树莓派的开源微型机器狗,灵感来自斯坦福pupper,众筹价不到600美元
基于树莓派的开源微型机器狗,灵感来自斯坦福pupper,众筹价不到600美元
波士顿动力公司推出的spot机器狗开源微型机器狗正在kickstarter众筹
波士顿动力公司推出的spot机器狗开源微型机器狗正在kickstarter众筹
基于树莓派的开源微型机器狗,灵感来自斯坦福pupper,众筹价不到600美元
基于树莓派的开源微型机器狗,灵感来自斯坦福pupper,众筹价不到600美元
新聞資訊- 极速电讯
新聞資訊- 极速电讯
WAVEGO高自由度仿生四足机器狗 基于ESP32和PI4B开源人工智能机器人
WAVEGO高自由度仿生四足机器狗 基于ESP32和PI4B开源人工智能机器人
Unitree Go2 Robot Dog Quadruped Robotics for Adults Embodied AI (Go2 Pro)
Unitree Go2 Robot Dog Quadruped Robotics for Adults Embodied AI (Go2 Pro)
A Dog Sitting on a Table Top
A Dog Sitting on a Table Top
五一创作勋章
五一创作勋章
[COM] Confrontation by ZachSeligson, visual art
[COM] Confrontation by ZachSeligson, visual art
小米铁蛋二代怎么翻译_小米铁蛋二代英文用法_小米铁蛋二代英语例句_
小米铁蛋二代怎么翻译_小米铁蛋二代英文用法_小米铁蛋二代英语例句_
开源微型机器狗正在kickstarter众筹,不到600美元
开源微型机器狗正在kickstarter众筹,不到600美元
什么是人工智能机器狗?
什么是人工智能机器狗?
基于树莓派的开源微型机器狗,灵感来自斯坦福Pupper,众筹价不到 ...
基于树莓派的开源微型机器狗,灵感来自斯坦福Pupper,众筹价不到 ...
WAVEGO高自由度仿生四足机器狗 基于ESP32和PI4B开源人工智能机 …
WAVEGO高自由度仿生四足机器狗 基于ESP32和PI4B开源人工智能机 …
Dog Wearing Sun Hat
Dog Wearing Sun Hat
在这里插入图片描述
在这里插入图片描述
Ebb and Flow - The Shallows, Ch.3: Symbiosis by Ausp-ice, visual art
Ebb and Flow - The Shallows, Ch.3: Symbiosis by Ausp-ice, visual art
esp32开源四足机器狗mechdog ai大模型视觉语音抓取可编程机器人
esp32开源四足机器狗mechdog ai大模型视觉语音抓取可编程机器人
开源教程 树莓派 diy 波士顿动力机器狗,立省 53 万 rmb
开源教程 树莓派 diy 波士顿动力机器狗,立省 53 万 rmb
斯坦福开源机器狗
斯坦福开源机器狗
小米的CyberDog 機器狗升級到2.0 了
小米的CyberDog 機器狗升級到2.0 了
【干货|开源MIT Min cheetah机械狗设计(五)】|机械狗步态规划(重点) - 知乎
【干货|开源MIT Min cheetah机械狗设计(五)】|机械狗步态规划(重点) - 知乎
Happy Corgi on a Sunny Day in Yunnan
Happy Corgi on a Sunny Day in Yunnan
新秀勋章
新秀勋章
Toothhopper by sandara, visual art
Toothhopper by sandara, visual art
开源力矩控制四足机器人:机器狗
开源力矩控制四足机器人:机器狗
波士顿动力狗太贵 那就试试diy斯坦福开源机器狗
波士顿动力狗太贵 那就试试diy斯坦福开源机器狗
DtoVyNRLxR3bBQr5NtObPNjsW9qjqx25ZtK3Apt3.jpeg
DtoVyNRLxR3bBQr5NtObPNjsW9qjqx25ZtK3Apt3.jpeg
斯坦福开源机器狗Pupper – 太极创客
斯坦福开源机器狗Pupper – 太极创客
3个全职开发人形机器人,宇树科技王兴兴:只要足够专注,我不信有 ...
3个全职开发人形机器人,宇树科技王兴兴:只要足够专注,我不信有 ...
【干货|开源MIT Min cheetah机械狗设计(六)】|机械狗动力学 …
【干货|开源MIT Min cheetah机械狗设计(六)】|机械狗动力学 …
DEEP Robotics
DEEP Robotics
White and Brown Shih Tzu Mix Puppy With Minion Toy on Green Grass
White and Brown Shih Tzu Mix Puppy With Minion Toy on Green Grass
用例模型图
用例模型图
End of school by Seppyo, visual art
End of school by Seppyo, visual art
3d打印波士顿动力机器狗,已经开源可以打印来玩玩
3d打印波士顿动力机器狗,已经开源可以打印来玩玩
柴火创客教育&petoi 波士顿动力开源同款可编程仿生机器狗bittle-淘宝
柴火创客教育&petoi 波士顿动力开源同款可编程仿生机器狗bittle-淘宝
谈完梦想,雷军放出9999元机器狗“铁蛋”(开源中),跟波士顿动力spot正面刚?
谈完梦想,雷军放出9999元机器狗“铁蛋”(开源中),跟波士顿动力spot正面刚?
宇树智能巡检机器狗- BlueRobots上海蓝色萝卜自动化科技有限公司
宇树智能巡检机器狗- BlueRobots上海蓝色萝卜自动化科技有限公司
Mini Pupper 可能是您的开源微型机器狗 - 知乎
Mini Pupper 可能是您的开源微型机器狗 - 知乎
PUDU D1
PUDU D1
White and Black Game Controller
White and Black Game Controller
动图封面
动图封面
Little Bounty Hunter by TsaoShin, visual art
Little Bounty Hunter by TsaoShin, visual art
波士顿动力狗太贵 那就试试diy斯坦福开源机器狗
波士顿动力狗太贵 那就试试diy斯坦福开源机器狗
一个忧郁的开源机器狗
一个忧郁的开源机器狗
开源机器狗 zhuanlan.zhihu.com
开源机器狗 zhuanlan.zhihu.com
三木灵犀X1-三木创新(上海)科技股份有限公司
三木灵犀X1-三木创新(上海)科技股份有限公司
开源工业机器人:四足Dogbot
开源工业机器人:四足Dogbot
robot dog
robot dog
A Man Holding a Gimbal with a Camera
A Man Holding a Gimbal with a Camera
在这里插入图片描述
在这里插入图片描述
Forest spirit by Muns11, visual art
Forest spirit by Muns11, visual art
波士顿机器狗开源代码 csdn
波士顿机器狗开源代码 csdn
tops:3d打印开源机器狗|创意发明|工程机械|机器人_网易视频
tops:3d打印开源机器狗|创意发明|工程机械|机器人_网易视频
树莓派wavego仿生四足机器狗12自由度 基于esp32和pi4b开源 人脸识别 颜色追踪 运动检测
树莓派wavego仿生四足机器狗12自由度 基于esp32和pi4b开源 人脸识别 颜色追踪 运动检测
Petoi Bittle – Bionic Open Source Robot Dog 仿生機器狗, 其他 ...
Petoi Bittle – Bionic Open Source Robot Dog 仿生機器狗, 其他 ...
灯哥开源机械狗 来自 user_1443815776 MakerWor…
灯哥开源机械狗 来自 user_1443815776 MakerWor…
The viral Xiaomi robotic dog posed to be an affordable challenge to Boston Dynamic’s Spot just…
The viral Xiaomi robotic dog posed to be an affordable challenge to Boston Dynamic’s Spot just…
Photo of Woman Near White Flowers
Photo of Woman Near White Flowers
价格激战正酣,谁能重新定义灵巧手的行业性价比标杆
价格激战正酣,谁能重新定义灵巧手的行业性价比标杆
Ame Ageru by dmitryalexander, visual art
Ame Ageru by dmitryalexander, visual art
舵狗陀螺仪自稳测试 灯哥开源四足机器狗
舵狗陀螺仪自稳测试 灯哥开源四足机器狗
从零手搓一台开源机器狗!rig-puppy 沉浸式组装指南
从零手搓一台开源机器狗!rig-puppy 沉浸式组装指南
从零搭建你的机械狗!具身智能四足机器人开源项目汇总 - 知乎
从零搭建你的机械狗!具身智能四足机器人开源项目汇总 - 知乎
宇树科技开源UnifoLM关键架构,加速全球具身智能发展_TOM生活
宇树科技开源UnifoLM关键架构,加速全球具身智能发展_TOM生活
艺术与科学交叉融合|开源兽C01_2.0机器狗亮相2021全 …
艺术与科学交叉融合|开源兽C01_2.0机器狗亮相2021全 …
宇树科技—全球四足机器人行业开创者
宇树科技—全球四足机器人行业开创者
Photo Of Woman Wearing Teal Dress
Photo Of Woman Wearing Teal Dress
全向移动
全向移动
Commission (SleepyInChina) by TMiracle, visual art
Commission (SleepyInChina) by TMiracle, visual art
百元级开源舵狗侧向稳定性测试v0.1 灯哥开源四足机器人 机器狗
百元级开源舵狗侧向稳定性测试v0.1 灯哥开源四足机器人 机器狗
开源机器狗:创新设计与实现详解
开源机器狗:创新设计与实现详解
用苹果 vision pro 实时训练机器狗,mit 博士生开源项目火了_数据_动作_人类
用苹果 vision pro 实时训练机器狗,mit 博士生开源项目火了_数据_动作_人类
大然机器人
大然机器人
树莓派开源机器狗,灵感来自斯坦福Pupper,众筹价不到600美元 - 知乎
树莓派开源机器狗,灵感来自斯坦福Pupper,众筹价不到600美元 - 知乎
Curious Shiba Inu dog sitting on armchair and watching laptop
Curious Shiba Inu dog sitting on armchair and watching laptop
动图封面
动图封面
Inktober 2023. Day 8 - Toad by Ratatoskai, visual art
Inktober 2023. Day 8 - Toad by Ratatoskai, visual art
谈完梦想,雷军放出9999元机器狗 铁蛋 开源中 ,跟波士顿动力spot正面刚
谈完梦想,雷军放出9999元机器狗 铁蛋 开源中 ,跟波士顿动力spot正面刚
Robot Dog 菠萝狗二代四足机器狗, 興趣及遊戲, 玩具& 遊戲類 ...
Robot Dog 菠萝狗二代四足机器狗, 興趣及遊戲, 玩具& 遊戲類 ...
Mini Pupper:开源,ROS机器狗平台 - 知乎
Mini Pupper:开源,ROS机器狗平台 - 知乎
Our family pet me and Donny family
Our family pet me and Donny family
Head of Eskimo Dog
Head of Eskimo Dog
在这里插入图片描述
在这里插入图片描述
catching shades! by Apofiss, visual art
catching shades! by Apofiss, visual art
开源机器人系列产品
开源机器人系列产品
Man Wearing Black Jacket Holding Black Dslr Camera
Man Wearing Black Jacket Holding Black Dslr Camera
请添加图片描述
请添加图片描述
Bathing in a waterfall by ERA7, visual art
Bathing in a waterfall by ERA7, visual art
基于树莓派的开源微型机器狗,灵感来自斯坦福pupper,众筹价不到600美元
基于树莓派的开源微型机器狗,灵感来自斯坦福pupper,众筹价不到600美元
OriginBot智能机器人开源套件
OriginBot智能机器人开源套件
【干货|开源MIT Min cheetah机械狗设计(五)】|机械狗步态规划(重点) - 知乎
【干货|开源MIT Min cheetah机械狗设计(五)】|机械狗步态规划(重点) - 知乎
Cute Maltese Dog Bathing in Red Bucket at Home
Cute Maltese Dog Bathing in Red Bucket at Home
手柄控制说明
手柄控制说明
aquarius by Apofiss, visual art
aquarius by Apofiss, visual art
spot机器狗迎来开源,波士顿动力公司要建成全球最大的机器人开发平台
spot机器狗迎来开源,波士顿动力公司要建成全球最大的机器人开发平台
Robot Dog 菠萝狗二代四足机器狗, 興趣及遊戲, 玩具& 遊戲類 ...
Robot Dog 菠萝狗二代四足机器狗, 興趣及遊戲, 玩具& 遊戲類 ...
【学习向】ESP CyberDog - AI小智图传机器狗 - 立创开 …
【学习向】ESP CyberDog - AI小智图传机器狗 - 立创开 …
AN-02 Robot Dog
AN-02 Robot Dog
Selective Focus Photo of Smiling Woman Holding Her Hair
Selective Focus Photo of Smiling Woman Holding Her Hair
腾讯云开发者公众号二维码
腾讯云开发者公众号二维码
Deer watching by Kruviss, visual art
Deer watching by Kruviss, visual art
spotmicro开源机器狗项目资源 源代码与3d打印图纸
spotmicro开源机器狗项目资源 源代码与3d打印图纸
英伟达GTC 2025:开源人形机器人革命开启智能体共生新纪元_TOM汽车
英伟达GTC 2025:开源人形机器人革命开启智能体共生新纪元_TOM汽车
【干货|开源MIT Min cheetah机械狗设计(一)】|系统方案及硬件解析 - 知乎
【干货|开源MIT Min cheetah机械狗设计(一)】|系统方案及硬件解析 - 知乎
Samsung’s robot dog is an intriguing faceless smart pet for your surveillance needs | Yanko Design
Samsung’s robot dog is an intriguing faceless smart pet for your surveillance needs | Yanko Design
动图封面
动图封面
Photograph of an Adult Brown and White Corgi
Photograph of an Adult Brown and White Corgi
Double Date - Stitch Angel Toothless Light Fury by TsaoShin, visual art
Double Date - Stitch Angel Toothless Light Fury by TsaoShin, visual art
波士顿的网红机器狗要量产了,你会买一只回家吗
波士顿的网红机器狗要量产了,你会买一只回家吗
更多套件- OriginBot智能机器人开源套件
更多套件- OriginBot智能机器人开源套件
开源机械狗图纸-OpenDog - LexGo-力士狗
开源机械狗图纸-OpenDog - LexGo-力士狗
robotic-dog-ai-concpt(2)
robotic-dog-ai-concpt(2)
整体结构图
整体结构图
Faceless woman sitting against rural house and stroking cute Corgi
Faceless woman sitting against rural house and stroking cute Corgi
Study by sureyouknowme, visual art
Study by sureyouknowme, visual art
基于树莓派的开源微型机器狗,灵感来自斯坦福pupper,众筹价不到600美元
基于树莓派的开源微型机器狗,灵感来自斯坦福pupper,众筹价不到600美元
OriginBot智能机器人开源套件
OriginBot智能机器人开源套件
Mini Pupper:开源,ROS机器狗平台 - 知乎
Mini Pupper:开源,ROS机器狗平台 - 知乎
UNITREE’S SECOND-GEN ROBOT DOG COMPANION OPENS UP FOR PRE-ORDERS : MEET THE GO2
UNITREE’S SECOND-GEN ROBOT DOG COMPANION OPENS UP FOR PRE-ORDERS : MEET THE GO2
在这里插入图片描述
在这里插入图片描述
A Woman Wearing Shades Holding a Flower
A Woman Wearing Shades Holding a Flower
Speedpainting 01072023 by SylviaRitter, visual art
Speedpainting 01072023 by SylviaRitter, visual art
开源的是mit的四足机器狗方案
开源的是mit的四足机器狗方案
变胞机器人- 大然机器人
变胞机器人- 大然机器人
小R讲堂-开源大师兄四足机器狗
小R讲堂-开源大师兄四足机器狗
活动名称
活动名称
Chic Dog in Sailor Outfit with Sunglasses
Chic Dog in Sailor Outfit with Sunglasses
Rainy night. Kafka. by Kate-FoX, visual art
Rainy night. Kafka. by Kate-FoX, visual art
1500元就能拥有一个mini机器狗 踩一脚不会挂那种
1500元就能拥有一个mini机器狗 踩一脚不会挂那种
首款基于开源鸿蒙的KaihongOS 人形机器人发布11 月17 日,深开鸿 ...
首款基于开源鸿蒙的KaihongOS 人形机器人发布11 月17 日,深开鸿 ...
科大讯飞“AI四足机器狗”首次亮相,这才是“机器狗”的理想形态 - 脉脉
科大讯飞“AI四足机器狗”首次亮相,这才是“机器狗”的理想形态 - 脉脉
在这里插入图片描述
在这里插入图片描述
Girl's Pink Crew Neck Sleeveless Shirt
Girl's Pink Crew Neck Sleeveless Shirt
3247. Teenage Mutant Ninja Turtles (Fan Art) by Cryptid-Creations, visual art
3247. Teenage Mutant Ninja Turtles (Fan Art) by Cryptid-Creations, visual art
波士顿动力狗太贵 那就试试diy斯坦福开源机器狗
波士顿动力狗太贵 那就试试diy斯坦福开源机器狗
OriginBot智能机器人开源套件
OriginBot智能机器人开源套件
扫码加入开发者社群
扫码加入开发者社群
stealth action ( Android Live Wallpaper ) by Apofiss, visual art
stealth action ( Android Live Wallpaper ) by Apofiss, visual art
3d打印四足机器狗solo 8开源了,比波士顿动力便宜,但不失强大
3d打印四足机器狗solo 8开源了,比波士顿动力便宜,但不失强大
赋能机器人产业智能化进程,开源鸿蒙打造机器人软件基础底座 ...
赋能机器人产业智能化进程,开源鸿蒙打造机器人软件基础底座 ...
【干货|开源MIT Min cheetah机械狗设计(一)】|系统方案及硬件解析 - 知乎
【干货|开源MIT Min cheetah机械狗设计(一)】|系统方案及硬件解析 - 知乎
狗头稳定
狗头稳定
Dreamcatcher by rossdraws, visual art
Dreamcatcher by rossdraws, visual art
波士顿机器狗开源代码 csdn
波士顿机器狗开源代码 csdn
宇树智能巡检机器狗- BlueRobots上海蓝色萝卜自动化科技有限公司
宇树智能巡检机器狗- BlueRobots上海蓝色萝卜自动化科技有限公司
【干货|开源MIT Min cheetah机械狗设计(一)】|系统方案及硬件解析 - 知乎
【干货|开源MIT Min cheetah机械狗设计(一)】|系统方案及硬件解析 - 知乎
在这里插入图片描述
在这里插入图片描述
verdant by clockbirds, visual art
verdant by clockbirds, visual art
小米发布首款机器狗 铁蛋 ,开源催熟人形机器人市场
小米发布首款机器狗 铁蛋 ,开源催熟人形机器人市场
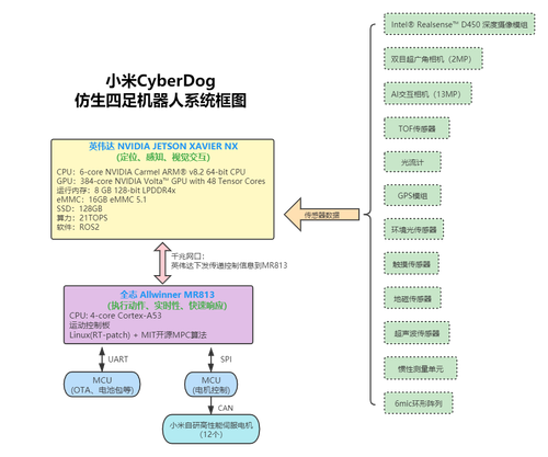
小米正式發表仿生四足機器狗CyberDog 2 | ezone
小米正式發表仿生四足機器狗CyberDog 2 | ezone
【训练营】新手机械狗 - 立创开源硬件平台
【训练营】新手机械狗 - 立创开源硬件平台
下载钛媒体客户端
下载钛媒体客户端
COSMICUS STATION by godbirdart, visual art
COSMICUS STATION by godbirdart, visual art
德国大学有望推出索尼机器狗的开源接班人
德国大学有望推出索尼机器狗的开源接班人
傅利叶N1开源人形机器人- 展品介绍- 乐龄科技博览暨高峰会2025
傅利叶N1开源人形机器人- 展品介绍- 乐龄科技博览暨高峰会2025
斯坦福开源机器狗官方演示,DIY低成本方案_哔哩哔哩_bilibili
斯坦福开源机器狗官方演示,DIY低成本方案_哔哩哔哩_bilibili
在这里插入图片描述
在这里插入图片描述
用树莓派diy波士顿机器狗,帮你省下50万 教程开源,人人皆可上手
用树莓派diy波士顿机器狗,帮你省下50万 教程开源,人人皆可上手
宇樹科技發布新四足機器狗Unitree A2!可負重百公斤、適用多場景應用
宇樹科技發布新四足機器狗Unitree A2!可負重百公斤、適用多場景應用
从零搭建你的机械狗!具身智能四足机器人开源项目汇总 - …
从零搭建你的机械狗!具身智能四足机器人开源项目汇总 - …
信步科技发布具身智能开发平台HB03,实现机器人“大、小脑融合”
信步科技发布具身智能开发平台HB03,实现机器人“大、小脑融合”
stanford,pupper,开源四足机器狗机械部分总装
stanford,pupper,开源四足机器狗机械部分总装
乐聚机器人董事长冷晓琨:构建人形机器人开源生态,加速具身智能 ...
乐聚机器人董事长冷晓琨:构建人形机器人开源生态,加速具身智能 ...
3000美元造后空翻机器狗,设计与代码全开源!斯坦福大学大学生俱乐部把机器狗 …
3000美元造后空翻机器狗,设计与代码全开源!斯坦福大学大学生俱乐部把机器狗 …
动图封面
动图封面
stanford,pupper,开源四足机器狗机械部分总装
stanford,pupper,开源四足机器狗机械部分总装
开源机器人_机器人开发-机器人导航
开源机器人_机器人开发-机器人导航
【干货|开源MIT Min cheetah机械狗设计(十四)】运动控 …
【干货|开源MIT Min cheetah机械狗设计(十四)】运动控 …
张鹏科技商业观察
张鹏科技商业观察
spot机器狗迎来开源,波士顿动力公司要建成全球最大的机器人开发平台
spot机器狗迎来开源,波士顿动力公司要建成全球最大的机器人开发平台
商汤科技进军具身智能大晓机器人走“开源+生态协同”之路-电竞牛 ...
商汤科技进军具身智能大晓机器人走“开源+生态协同”之路-电竞牛 ...
【干货|开源MIT Min cheetah机械狗设计(四)】|机械狗运动学建模 - 知乎
【干货|开源MIT Min cheetah机械狗设计(四)】|机械狗运动学建模 - 知乎
动图封面
动图封面
斯坦福创立开源机器小狗
斯坦福创立开源机器小狗
参与贡献- OriginBot智能机器人开源套件
参与贡献- OriginBot智能机器人开源套件
机器狗v1 - 立创开源硬件平台
机器狗v1 - 立创开源硬件平台
在这里插入图片描述
在这里插入图片描述
stanford,pupper,开源四足机器狗机械部分总装
stanford,pupper,开源四足机器狗机械部分总装
大然机器人
大然机器人
从零搭建你的机械狗!具身智能四足机器人开源项目汇总 - 知乎
从零搭建你的机械狗!具身智能四足机器人开源项目汇总 - 知乎
艾睿光电红外热像仪产品试用
艾睿光电红外热像仪产品试用
谈完梦想,雷军放出9999元机器狗 铁蛋 开源中 ,跟波士顿动力spot正面刚
谈完梦想,雷军放出9999元机器狗 铁蛋 开源中 ,跟波士顿动力spot正面刚
开源的风吹向了机器人人形机器人两三年内有望降至5万元
开源的风吹向了机器人人形机器人两三年内有望降至5万元
开源机械狗图纸-OpenDog - LexGo-力士狗
开源机械狗图纸-OpenDog - LexGo-力士狗
动图封面
动图封面
波士顿动力创始人marc raibert卸任ceo,spot机器狗迎来开源
波士顿动力创始人marc raibert卸任ceo,spot机器狗迎来开源
从实验室到马拉松赛道的创新实践,开源鸿蒙助力人形机器人产业 ...
从实验室到马拉松赛道的创新实践,开源鸿蒙助力人形机器人产业 ...
Mini Pupper 开源,12自由度,四足机器狗教育平台发布 - 知乎
Mini Pupper 开源,12自由度,四足机器狗教育平台发布 - 知乎
狗头稳定
狗头稳定
stanford,pupper,开源四足机器狗机械部分总装
stanford,pupper,开源四足机器狗机械部分总装
ROS机器人开源教学平台- 湖南远宽智能科技有限公司
ROS机器人开源教学平台- 湖南远宽智能科技有限公司
MIT开源机械狗图纸下载_艺术品图纸_其他艺术品图纸 - 宏图网
MIT开源机械狗图纸下载_艺术品图纸_其他艺术品图纸 - 宏图网
在这里插入图片描述
在这里插入图片描述
用树莓派diy波士顿机器狗,帮你省下50万 教程开源,人人皆可上手
用树莓派diy波士顿机器狗,帮你省下50万 教程开源,人人皆可上手
阿克曼ROS2机器人R550差速小车麦克纳姆轮树莓派开源SLAM建图导航_ ...
阿克曼ROS2机器人R550差速小车麦克纳姆轮树莓派开源SLAM建图导航_ ...
灯哥开源机械狗 来自 佡洞社 MakerWorld:免费下载 3D …
灯哥开源机械狗 来自 佡洞社 MakerWorld:免费下载 3D …
柴火创客教育
柴火创客教育
用vision pro实时训练机器狗 mit博士生开源项目火了
用vision pro实时训练机器狗 mit博士生开源项目火了
小米CyberDog 2 仿生四足機械狗外形進化+ 情感媲美真實狗- unwire ...
小米CyberDog 2 仿生四足機械狗外形進化+ 情感媲美真實狗- unwire ...
在这里插入图片描述
在这里插入图片描述
stanford,pupper,开源四足机器狗,舵机中性位置
stanford,pupper,开源四足机器狗,舵机中性位置
OpenClaw 引爆具身智能革命!机器人首获“世界记忆”,开源引发天网 ...
OpenClaw 引爆具身智能革命!机器人首获“世界记忆”,开源引发天网 ...
在这里插入图片描述
在这里插入图片描述
chip奇谱 开源微型机器狗正在kickstarter众筹,不到600美元
chip奇谱 开源微型机器狗正在kickstarter众筹,不到600美元
更多套件- OriginBot智能机器人开源套件
更多套件- OriginBot智能机器人开源套件
动图封面
动图封面
开源微型机器狗mini pupper上线kickstarte
开源微型机器狗mini pupper上线kickstarte
首款基于开源鸿蒙的KaihongOS 人形机器人发布11 月17 日,深开鸿 ...
首款基于开源鸿蒙的KaihongOS 人形机器人发布11 月17 日,深开鸿 ...
在这里插入图片描述
在这里插入图片描述
chip奇谱 开源微型机器狗正在kickstarter众筹,不到600美元
chip奇谱 开源微型机器狗正在kickstarter众筹,不到600美元
全球首款!基于开源鸿蒙的人形机器人发布财联社11月117日讯(蓝鲸 ...
全球首款!基于开源鸿蒙的人形机器人发布财联社11月117日讯(蓝鲸 ...
开机自启设置
开机自启设置
基于f4的四足机器狗开源啦
基于f4的四足机器狗开源啦
大然机器人
大然机器人
动图封面
动图封面
谈完梦想,雷军放出9999元机器狗 铁蛋 开源中 ,跟波士顿动力spot正面刚
谈完梦想,雷军放出9999元机器狗 铁蛋 开源中 ,跟波士顿动力spot正面刚
稚晖君人形机器人全家桶发布:穿针拧螺丝搓麻将,机器娃没满月就 ...
稚晖君人形机器人全家桶发布:穿针拧螺丝搓麻将,机器娃没满月就 ...
在这里插入图片描述
在这里插入图片描述
那些让您从 心动 到 行动 的创意
那些让您从 心动 到 行动 的创意
Robot Dog 菠萝狗二代四足机器狗, 興趣及遊戲, 玩具& 遊戲類 ...
Robot Dog 菠萝狗二代四足机器狗, 興趣及遊戲, 玩具& 遊戲類 ...
在这里插入图片描述
在这里插入图片描述
基于树莓派的开源微型机器狗,灵感来自斯坦福pupper,众筹价不到600美元
基于树莓派的开源微型机器狗,灵感来自斯坦福pupper,众筹价不到600美元
赋能机器人产业智能化进程,开源鸿蒙打造机器人软件基础底座 ...
赋能机器人产业智能化进程,开源鸿蒙打造机器人软件基础底座 ...
动图封面
动图封面
用树莓派diy波士顿动力机器狗,能帮你省下50万
用树莓派diy波士顿动力机器狗,能帮你省下50万
国内首款开源鸿蒙人形机器人夸父亮相WAIC 用上盘古大模型- 开yun ...
国内首款开源鸿蒙人形机器人夸父亮相WAIC 用上盘古大模型- 开yun ...
普通投稿
普通投稿
小米发布机器狗 铁蛋 ,黑科技爆表
小米发布机器狗 铁蛋 ,黑科技爆表
小米CyberDog 2 仿生四足機械狗外形進化+ 情感媲美真實狗- unwire ...
小米CyberDog 2 仿生四足機械狗外形進化+ 情感媲美真實狗- unwire ...
勤写标兵
勤写标兵
那些让您从 心动 到 行动 的创意
那些让您从 心动 到 行动 的创意
共擎“具人”舞——解码具身智能产业的“中国拼图”-球速体育科技有限公司
共擎“具人”舞——解码具身智能产业的“中国拼图”-球速体育科技有限公司
波士顿动力机器狗工业用途
波士顿动力机器狗工业用途
差点就能骑马上班了
差点就能骑马上班了
开源移动机器人- 中国( 浙江)机器人及智能装备创新中心
开源移动机器人- 中国( 浙江)机器人及智能装备创新中心
在这里插入图片描述
在这里插入图片描述
智元精灵G2正式发布:工业级"六边形战士”开启人形机器人规模化 ...
智元精灵G2正式发布:工业级"六边形战士”开启人形机器人规模化 ...
傅利叶开源全尺寸人形机器人数据集Fourier ActionNet - 开yun体育 ...
傅利叶开源全尺寸人形机器人数据集Fourier ActionNet - 开yun体育 ...
下载钛媒体客户端
下载钛媒体客户端
优必选全尺寸科研教育人形机器人天工行者上线京东全面支持二次 ...
优必选全尺寸科研教育人形机器人天工行者上线京东全面支持二次 ...
在这里插入图片描述
在这里插入图片描述
开源机器人系列产品
开源机器人系列产品
持续创作
持续创作
刷新19个榜单SOTA,大晓机器人开源全球首创以空间智能为基的通用 ...
刷新19个榜单SOTA,大晓机器人开源全球首创以空间智能为基的通用 ...
动图封面
动图封面
機械狗成下一個科技戰場小米亦參戰「它」會是你下一隻寵物嗎?
機械狗成下一個科技戰場小米亦參戰「它」會是你下一隻寵物嗎?
勤写标兵
勤写标兵
taptap下载安装免费- 第67 页- taptap下载安装免费产业资讯网站 ...
taptap下载安装免费- 第67 页- taptap下载安装免费产业资讯网站 ...
硬件通信框架
硬件通信框架
PyBullet - AI平台| AI工具集|AI资讯站
PyBullet - AI平台| AI工具集|AI资讯站
在这里插入图片描述
在这里插入图片描述
机器狗概念股强势爆发,宇树科技新动作引爆市场12月24日,A股机器 ...
机器狗概念股强势爆发,宇树科技新动作引爆市场12月24日,A股机器 ...
在这里插入图片描述
在这里插入图片描述
全地形六足爬行机器人#编程#仿生#开源平台
全地形六足爬行机器人#编程#仿生#开源平台
在这里插入图片描述
在这里插入图片描述
开源即阶梯:一位00后如何登上MLOps全球舞台- 开放原子开源基金会
开源即阶梯:一位00后如何登上MLOps全球舞台- 开放原子开源基金会
签到新秀
签到新秀
ROS机器人开源教学平台- 湖南远宽智能科技有限公司
ROS机器人开源教学平台- 湖南远宽智能科技有限公司
在这里插入图片描述
在这里插入图片描述
首个国家级具身智能开源数据集社区成立,乐聚机器人、宇树等共建_ ...
首个国家级具身智能开源数据集社区成立,乐聚机器人、宇树等共建_ ...
在这里插入图片描述
在这里插入图片描述
人形机器人系列十八
人形机器人系列十八
未登录
未登录
易科机器人实验室| openEuler社区
易科机器人实验室| openEuler社区
在这里插入图片描述
在这里插入图片描述
内地首款鸿蒙人形机械人“夸父”亮相打破国外技术垄断
内地首款鸿蒙人形机械人“夸父”亮相打破国外技术垄断
仿真秀官方客服
仿真秀官方客服
稚晖君人形机器人全家桶发布:穿针拧螺丝搓麻将,机器娃没满月就 ...
稚晖君人形机器人全家桶发布:穿针拧螺丝搓麻将,机器娃没满月就 ...
在这里插入图片描述
在这里插入图片描述
智元机器人再掀具身智能浪潮,全球首个ViLLA架构大模型GO-1正式 ...
智元机器人再掀具身智能浪潮,全球首个ViLLA架构大模型GO-1正式 ...
动图封面
动图封面
开源鸿蒙驱动机器人与AI产业生态发展,M-Robots OS正式开源- 开放 ...
开源鸿蒙驱动机器人与AI产业生态发展,M-Robots OS正式开源- 开放 ...
在这里插入图片描述
在这里插入图片描述
ROS机器人开源教学平台- 湖南远宽智能科技有限公司
ROS机器人开源教学平台- 湖南远宽智能科技有限公司
动图封面
动图封面
新聞資訊- 极速电讯
新聞資訊- 极速电讯
动图封面
动图封面
国内首款开源鸿蒙人形机器人夸父亮相WAIC 用上盘古大模型- 开yun ...
国内首款开源鸿蒙人形机器人夸父亮相WAIC 用上盘古大模型- 开yun ...
在这里插入图片描述
在这里插入图片描述
微雪树莓派5机械臂ESP32机器人总线舵机DIY手臂开源代码编程教育_ ...
微雪树莓派5机械臂ESP32机器人总线舵机DIY手臂开源代码编程教育_ ...
分享宗师
分享宗师
智元精灵G2正式发布:工业级"六边形战士”开启人形机器人规模化 ...
智元精灵G2正式发布:工业级"六边形战士”开启人形机器人规模化 ...
早在全民造芯的前夜,这些视觉芯片已经潜伏在你的生活中
早在全民造芯的前夜,这些视觉芯片已经潜伏在你的生活中
具身智能2026“开年第一融”落定,智身科技获数亿元资金加速规模 ...
具身智能2026“开年第一融”落定,智身科技获数亿元资金加速规模 ...
NG娱乐机器人半马冠军“天工”运动控制框架开源,机器人ETF易方达 ...
NG娱乐机器人半马冠军“天工”运动控制框架开源,机器人ETF易方达 ...
装配治具设计
装配治具设计
开源移动机器人- 中国( 浙江)机器人及智能装备创新中心
开源移动机器人- 中国( 浙江)机器人及智能装备创新中心
在这里插入图片描述
在这里插入图片描述
新聞資訊- 极速电讯
新聞資訊- 极速电讯
德国农业机器人Phoenix:可播种、栽培、护理和施肥- AI平台| AI ...
德国农业机器人Phoenix:可播种、栽培、护理和施肥- AI平台| AI ...
远程控制器设计
远程控制器设计
openEuler 社区与二十余家企业共建智能机器人操作系统开源社区 ...
openEuler 社区与二十余家企业共建智能机器人操作系统开源社区 ...
在这里插入图片描述
在这里插入图片描述
开源机器人_机器人开发-机器人导航
开源机器人_机器人开发-机器人导航
ROS机器人开源教学平台- 湖南远宽智能科技有限公司
ROS机器人开源教学平台- 湖南远宽智能科技有限公司
在这里插入图片描述
在这里插入图片描述
机器人为什么既要模型,又要仿真?一次讲清两者的本质区别 ...
机器人为什么既要模型,又要仿真?一次讲清两者的本质区别 ...
AGIROS第一届生态大会| k8凯发机器人中间件AimRT开源,创新驱动新 ...
AGIROS第一届生态大会| k8凯发机器人中间件AimRT开源,创新驱动新 ...
动图封面
动图封面
openEuler 社区与二十余家企业共建智能机器人操作系统开源社区 ...
openEuler 社区与二十余家企业共建智能机器人操作系统开源社区 ...
在这里插入图片描述
在这里插入图片描述
开源移动机器人- 中国( 浙江)机器人及智能装备创新中心
开源移动机器人- 中国( 浙江)机器人及智能装备创新中心
独立开发变现周刊(第107期):一个AI播客工具,月收入1.2万美金
独立开发变现周刊(第107期):一个AI播客工具,月收入1.2万美金
创作能手
创作能手
新聞資訊- 极速电讯
新聞資訊- 极速电讯
在这里插入图片描述
在这里插入图片描述
特斯拉人形机器人:Optimus Gen2 - AI平台| AI工具集|AI资讯站
特斯拉人形机器人:Optimus Gen2 - AI平台| AI工具集|AI资讯站
在这里插入图片描述
在这里插入图片描述
ballbet贝博·(中国)艾弗森官网
ballbet贝博·(中国)艾弗森官网
广州市威控机器人- 广州市威控机器人
广州市威控机器人- 广州市威控机器人
冲上热搜的这款国产“阿法狗”,究竟是什么来头?
冲上热搜的这款国产“阿法狗”,究竟是什么来头?
天工“大脑”分享给更多机器人!北京人形机器人创新中心开源具身 ...
天工“大脑”分享给更多机器人!北京人形机器人创新中心开源具身 ...
在这里插入图片描述
在这里插入图片描述
让世界模型直接控制机器人动作,蚂蚁灵波开源具身世界模型LingBot ...
让世界模型直接控制机器人动作,蚂蚁灵波开源具身世界模型LingBot ...
国产机器狗新秀,要“做地面的大疆”!首款四轮足商用机器人刚刚亮相
国产机器狗新秀,要“做地面的大疆”!首款四轮足商用机器人刚刚亮相
大然机器人
大然机器人
在这里插入图片描述
在这里插入图片描述
人形机器人系列十八
人形机器人系列十八
在这里插入图片描述
在这里插入图片描述
ROS机器人开源教学平台- 湖南远宽智能科技有限公司
ROS机器人开源教学平台- 湖南远宽智能科技有限公司
在这里插入图片描述
在这里插入图片描述
openEuler 社区与二十余家企业共建智能机器人操作系统开源社区 ...
openEuler 社区与二十余家企业共建智能机器人操作系统开源社区 ...
在这里插入图片描述
在这里插入图片描述
國內男子買機械狗當寵物!被春晚表演吸引入手外出放狗備受注目| ezone
國內男子買機械狗當寵物!被春晚表演吸引入手外出放狗備受注目| ezone
灵心巧手完成数亿元A+轮融资,引领具身智能灵巧手产业化浪潮
灵心巧手完成数亿元A+轮融资,引领具身智能灵巧手产业化浪潮
稚晖君人形机器人全家桶发布:穿针拧螺丝搓麻将,机器娃没满月就 ...
稚晖君人形机器人全家桶发布:穿针拧螺丝搓麻将,机器娃没满月就 ...
冲上热搜的这款国产“阿法狗”,究竟是什么来头?
冲上热搜的这款国产“阿法狗”,究竟是什么来头?
智元精灵G2正式发布:工业级"六边形战士”开启人形机器人规模化 ...
智元精灵G2正式发布:工业级"六边形战士”开启人形机器人规模化 ...
从零搭建你的机械狗!具身智能四足机器人开源项目汇总
从零搭建你的机械狗!具身智能四足机器人开源项目汇总
具身智能浪潮究竟是科技革命的前奏,还是一场资本驱动的泡沫 ...
具身智能浪潮究竟是科技革命的前奏,还是一场资本驱动的泡沫 ...
宇树科技机器狗 A1
宇树科技机器狗 A1
机器人为什么既要模型,又要仿真?一次讲清两者的本质区别 ...
机器人为什么既要模型,又要仿真?一次讲清两者的本质区别 ...
国产机器狗新秀,要“做地面的大疆”!首款四轮足商用机器人刚刚亮相
国产机器狗新秀,要“做地面的大疆”!首款四轮足商用机器人刚刚亮相
持之以恒
持之以恒
开源四足仿生机器狗YoboGo开发平台
开源四足仿生机器狗YoboGo开发平台
扫码关注腾讯云开发者
扫码关注腾讯云开发者
冲上热搜的这款国产“阿法狗”,究竟是什么来头?
冲上热搜的这款国产“阿法狗”,究竟是什么来头?
国产机器狗新秀,要“做地面的大疆”!首款四轮足商用机器人刚刚亮相
国产机器狗新秀,要“做地面的大疆”!首款四轮足商用机器人刚刚亮相
持之以恒
持之以恒
这家 90 后创立的机器狗公司,是怎么跑出来的?
这家 90 后创立的机器狗公司,是怎么跑出来的?
分享学徒
分享学徒
国产机器狗新秀,要“做地面的大疆”!首款四轮足商用机器人刚刚亮相
国产机器狗新秀,要“做地面的大疆”!首款四轮足商用机器人刚刚亮相
开源四足仿生机器狗YoboGo开发平台
开源四足仿生机器狗YoboGo开发平台
机智客
机智客
懂王的世界
懂王的世界
国产机器狗新秀,要“做地面的大疆”!首款四轮足商用机器人刚刚亮相
国产机器狗新秀,要“做地面的大疆”!首款四轮足商用机器人刚刚亮相
themeImage
themeImage
独家专访 | 依图凭什么敢「卖房子」赌一颗AI芯?
独家专访 | 依图凭什么敢「卖房子」赌一颗AI芯?
冲上热搜的这款国产“阿法狗”,究竟是什么来头?
冲上热搜的这款国产“阿法狗”,究竟是什么来头?
分享小兵
分享小兵
宇树科技机器狗面向个人
宇树科技机器狗面向个人
CAD-机械图纸狗
CAD-机械图纸狗
智元首秀英国BETT展: 以领先规模商用...
智元首秀英国BETT展: 以领先规模商用...
阅读者勋章
阅读者勋章
在这里插入图片描述
在这里插入图片描述
冲上热搜的这款国产“阿法狗”,究竟是什么来头?
冲上热搜的这款国产“阿法狗”,究竟是什么来头?
极客公园
极客公园
开源四足仿生机器狗YoboGo开发平台
开源四足仿生机器狗YoboGo开发平台
自动驾驶之心
自动驾驶之心
CAD-机械图纸狗
CAD-机械图纸狗
冲上热搜的这款国产“阿法狗”,究竟是什么来头?
冲上热搜的这款国产“阿法狗”,究竟是什么来头?
国产机器狗新秀,要“做地面的大疆”!首款四轮足商用机器人刚刚亮相
国产机器狗新秀,要“做地面的大疆”!首款四轮足商用机器人刚刚亮相
在这里插入图片描述
在这里插入图片描述
国产机器狗新秀,要“做地面的大疆”!首款四轮足商用机器人刚刚亮相
国产机器狗新秀,要“做地面的大疆”!首款四轮足商用机器人刚刚亮相
小说投稿
小说投稿
开源四足仿生机器狗YoboGo开发平台
开源四足仿生机器狗YoboGo开发平台
冲上热搜的这款国产“阿法狗”,究竟是什么来头?
冲上热搜的这款国产“阿法狗”,究竟是什么来头?
开源四足仿生机器狗YoboGo开发平台
开源四足仿生机器狗YoboGo开发平台
开源四足仿生机器狗YoboGo开发平台
开源四足仿生机器狗YoboGo开发平台
福斯特建筑事务所研发机器狗‘Spot’,对比真实建造与设计图纸 - 1 的图像 6
福斯特建筑事务所研发机器狗‘Spot’,对比真实建造与设计图纸 - 1 的图像 6
冲上热搜的这款国产“阿法狗”,究竟是什么来头?
冲上热搜的这款国产“阿法狗”,究竟是什么来头?
开源四足仿生机器狗YoboGo开发平台
开源四足仿生机器狗YoboGo开发平台
国产机器狗新秀,要“做地面的大疆”!首款四轮足商用机器人刚刚亮相
国产机器狗新秀,要“做地面的大疆”!首款四轮足商用机器人刚刚亮相
福斯特建筑事务所研发机器狗‘Spot’,对比真实建造与设计图纸 - 6 的图像 6
福斯特建筑事务所研发机器狗‘Spot’,对比真实建造与设计图纸 - 6 的图像 6
博客之星–参与
博客之星–参与
冲上热搜的这款国产“阿法狗”,究竟是什么来头?
冲上热搜的这款国产“阿法狗”,究竟是什么来头?
开源四足仿生机器狗YoboGo开发平台
开源四足仿生机器狗YoboGo开发平台
2019中国(南京)国际无人机系统产业大会
2019中国(南京)国际无人机系统产业大会
开源四足仿生机器狗YoboGo开发平台
开源四足仿生机器狗YoboGo开发平台
陈不陈
陈不陈
冲上热搜的这款国产“阿法狗”,究竟是什么来头?
冲上热搜的这款国产“阿法狗”,究竟是什么来头?
开源四足仿生机器狗YoboGo开发平台
开源四足仿生机器狗YoboGo开发平台
国产机器狗新秀,要“做地面的大疆”!首款四轮足商用机器人刚刚亮相
国产机器狗新秀,要“做地面的大疆”!首款四轮足商用机器人刚刚亮相
机器人DIY开源项目 | 资源帖
机器人DIY开源项目 | 资源帖