AI模型提供商多?使用New API自建AI模型接口管理与分发系统! - 云服务器 RCS - 雨云论坛

AI模型提供商多?使用New API自建AI模型接口管理与分发系统! - 云服务器 RCS - 雨云论坛

分辨率 3840×1821
来源 forum.rainyun.com
引擎 bing images
原网页 查看
当前页所有图片 (548)
new-api - 新一代大模型网关与AI资产管理系统_人工智能_小众AI-MCP技术社区
new-api - 新一代大模型网关与AI资产管理系统_人工智能_小众AI-MCP技术社区
AI模型提供商多?使用New API自建AI模型接口管理与分发系统! - 云服务器 RCS - 雨云论坛
AI模型提供商多?使用New API自建AI模型接口管理与分发系统! - 云服务器 RCS - 雨云论坛
algolia
algolia
arrow-big-up
arrow-big-up
New API:开源大模型网关与 AI 资产管理系统,30+ 服务商支持! | MatrixTools
New API:开源大模型网关与 AI 资产管理系统,30+ 服务商支持! | MatrixTools
New API - 新一代大模型网关与AI资产管理系统- DeepSeek 导航网
New API - 新一代大模型网关与AI资产管理系统- DeepSeek 导航网
New API:开源大模型网关与 AI 资产管理系统,30+ 服务商支持! | MatrixTools
New API:开源大模型网关与 AI 资产管理系统,30+ 服务商支持! | MatrixTools
一站式多模型管理:One API实用指南
一站式多模型管理:One API实用指南
Photoshop CS6 Minimalistic SPLASH SCREEN Dark by THEVAN3D, visual art
Photoshop CS6 Minimalistic SPLASH SCREEN Dark by THEVAN3D, visual art
API: The Secret Ingredient of Modern Apps - FindTek
API: The Secret Ingredient of Modern Apps - FindTek
教你在nas上部署newapi这才是大模型管理的终极形态
教你在nas上部署newapi这才是大模型管理的终极形态
openai在api新增 项目 功能,可精细化管理模型
openai在api新增 项目 功能,可精细化管理模型
New api 模型 管理 finance.eastmoney.com
New api 模型 管理 finance.eastmoney.com
New API - 开源的AI模型接口管理与分发系统,统一为标准化接口 - Jam's Blog II
New API - 开源的AI模型接口管理与分发系统,统一为标准化接口 - Jam's Blog II
AI模型提供商多?使用New API自建AI模型接口管理与分发系统! - 云服务器 RCS - 雨云论坛
AI模型提供商多?使用New API自建AI模型接口管理与分发系统! - 云服务器 RCS - 雨云论坛
AI模型提供商多?使用New API自建AI模型接口管理与分发系统! - 云服务器 RCS - 雨云论坛
AI模型提供商多?使用New API自建AI模型接口管理与分发系统! - 云服务器 RCS - 雨云论坛
新一代大模型网关New API:AI资产管理的“ …
新一代大模型网关New API:AI资产管理的“ …
algolia
algolia
arrow-big-up-dash
arrow-big-up-dash
工具推荐】大模型api聚合平台——newapi - 工具与编程- 始徒Beginner
工具推荐】大模型api聚合平台——newapi - 工具与编程- 始徒Beginner
一站式管理!新一代大模型网关神器!
一站式管理!新一代大模型网关神器!
Cstudios - 4 SALE by dioxyzone, visual art
Cstudios - 4 SALE by dioxyzone, visual art
教你在 nas 上部署 new api ,这才是大模型管理的终极形态!_网络存储_
教你在 nas 上部署 new api ,这才是大模型管理的终极形态!_网络存储_
openai在api新增 项目 功能,可精细化管理模型
openai在api新增 项目 功能,可精细化管理模型
报告分析的全生命周期需求接口测试:比 postman 强大; api 管理,mock
报告分析的全生命周期需求接口测试:比 postman 强大; api 管理,mock
AI模型提供商多?使用New API自建AI模型接口管理与分发系统! - 云服务器 RCS - 雨云论坛
AI模型提供商多?使用New API自建AI模型接口管理与分发系统! - 云服务器 RCS - 雨云论坛
New API 渠道管理 | All API Hub - 中转站管理器
New API 渠道管理 | All API Hub - 中转站管理器
AI模型提供商多?使用New API自建AI模型接口管理与分发系统! - LeonXieの小窝
AI模型提供商多?使用New API自建AI模型接口管理与分发系统! - LeonXieの小窝
apollographql
apollographql
badge-plus
badge-plus
New API - 新一代大模型网关与AI资产管理系统- DeepSeek 导航网
New API - 新一代大模型网关与AI资产管理系统- DeepSeek 导航网
New API 渠道管理界面
New API 渠道管理界面
Amazing😂
Amazing😂
Whaddyathink 7 Release - Beta by hsn, visual art
Whaddyathink 7 Release - Beta by hsn, visual art
优秀开源项目:calcium-ion/new-api ai模型接口管理与分发系统
优秀开源项目:calcium-ion/new-api ai模型接口管理与分发系统
openai在api新增 项目 功能,可精细化管理模型
openai在api新增 项目 功能,可精细化管理模型
sap abap 平台新的编程模型
sap abap 平台新的编程模型
新一代大模型网关与AI资产管理系统New API_newapi-CSDN博客
新一代大模型网关与AI资产管理系统New API_newapi-CSDN博客
云原生 API 管理平台 API7 Cloud 标准版【最新版】_Linux_Apache_Nginx-云市场-阿里云
云原生 API 管理平台 API7 Cloud 标准版【最新版】_Linux_Apache_Nginx-云市场-阿里云
AI模型提供商多?使用New API自建AI模型接口管理与分发系统! - 云服务器 RCS - 雨云论坛
AI模型提供商多?使用New API自建AI模型接口管理与分发系统! - 云服务器 RCS - 雨云论坛
New API首页、文档和下载 - 新一代大模型网关与 AI 资产管理系统 - OSCHINA - 中文开源技术交流社区
New API首页、文档和下载 - 新一代大模型网关与 AI 资产管理系统 - OSCHINA - 中文开源技术交流社区
apollographql
apollographql
battery-plus
battery-plus
New API - 新一代大模型网关与AI资产管理系统- DeepSeek 导航网
New API - 新一代大模型网关与AI资产管理系统- DeepSeek 导航网
new-api.png
new-api.png
Wii Interface Replica by Spoofyboy, visual art
Wii Interface Replica by Spoofyboy, visual art
识别规则 | api管理系统|开放平台管理系统|api集成平台
识别规则 | api管理系统|开放平台管理系统|api集成平台
微软亚洲研究院公布新成果,让大模型一口气调用数百万个 api
微软亚洲研究院公布新成果,让大模型一口气调用数百万个 api
图片
图片
New api v0.8.8.5.1版本更新,“定价” 改为了 “模型广场”,新增 “模型管理” - 搞七捻三 - LINUX DO
New api v0.8.8.5.1版本更新,“定价” 改为了 “模型广场”,新增 “模型管理” - 搞七捻三 - LINUX DO
AI模型提供商多?使用New API自建AI模型接口管理与分发系统! - 云服务器 RCS - 雨云论坛
AI模型提供商多?使用New API自建AI模型接口管理与分发系统! - 云服务器 RCS - 雨云论坛
AI模型提供商多?使用New API自建AI模型接口管理与分发系统! - 云服务器 RCS - 雨云论坛
AI模型提供商多?使用New API自建AI模型接口管理与分发系统! - 云服务器 RCS - 雨云论坛
apollographql
apollographql
bell-plus
bell-plus
New API:开源大模型网关与 AI 资产管理系统,30+ 服务商支持! - A …
New API:开源大模型网关与 AI 资产管理系统,30+ 服务商支持! - A …
New API - 新一代大模型网关与AI资产管理系统- DeepSeek 导航网
New API - 新一代大模型网关与AI资产管理系统- DeepSeek 导航网
api-key-list
api-key-list
Winamp Skin Concept 01 by Tooschee, visual art
Winamp Skin Concept 01 by Tooschee, visual art
6种api架构模式图解
6种api架构模式图解
3.0.0 apimodel note doesn t work
3.0.0 apimodel note doesn t work
步骤 5 创建 API
步骤 5 创建 API
AI模型提供商多?使用New API自建AI模型接口管理与分发系统! - 云服务器 RCS - 雨云论坛
AI模型提供商多?使用New API自建AI模型接口管理与分发系统! - 云服务器 RCS - 雨云论坛
New api模型重映像映在了哪里? - 搞七捻三 - LINUX DO
New api模型重映像映在了哪里? - 搞七捻三 - LINUX DO
AI模型提供商多?使用New API自建AI模型接口管理与分发系统! - 云服务器 RCS - 雨云论坛
AI模型提供商多?使用New API自建AI模型接口管理与分发系统! - 云服务器 RCS - 雨云论坛
apollographql
apollographql
book-heart
book-heart
AI模型接口管理与分发开源系统New API - 水东柳
AI模型接口管理与分发开源系统New API - 水东柳
New API - AI平台| AI工具集|AI资讯站
New API - AI平台| AI工具集|AI资讯站
KiwiVM 自助面板:重装、快照、迁移、rDNS、API。KVM 虚拟化,30天退款
KiwiVM 自助面板:重装、快照、迁移、rDNS、API。KVM 虚拟化,30天退款
数据模型制作,数据模型_大山谷图库
数据模型制作,数据模型_大山谷图库
quo vadis, action recognition a new model and the kinetics dataset
quo vadis, action recognition a new model and the kinetics dataset
linkedin 构建了新的框架,基于特定版本公开模型和 api 变更
linkedin 构建了新的框架,基于特定版本公开模型和 api 变更
为程序员甄选的优质AI大模型API
为程序员甄选的优质AI大模型API
AI模型提供商多?使用New API自建AI模型接口管理与分发系统! - 云服务器 RCS - 雨云论坛
AI模型提供商多?使用New API自建AI模型接口管理与分发系统! - 云服务器 RCS - 雨云论坛
discordjs
discordjs
calendar-plus
calendar-plus
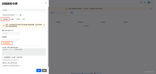
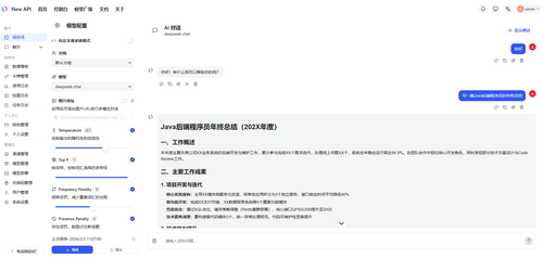
New API
New API
Rarity Fan Button by ButtonsMaker, visual art
Rarity Fan Button by ButtonsMaker, visual art
AI驱动API全生命周期治理的体系与实践-开发者社区-阿里云
AI驱动API全生命周期治理的体系与实践-开发者社区-阿里云
new-api-channel-sync
new-api-channel-sync
habitad y ciclo de vida de la abeja maqueta
habitad y ciclo de vida de la abeja maqueta
Luminous by devillnside, visual art
Luminous by devillnside, visual art
这一波大模型是不是又到了低谷
这一波大模型是不是又到了低谷
批量处理千万模型,3d开发必备接口程序 老子云新版api,正式上线
批量处理千万模型,3d开发必备接口程序 老子云新版api,正式上线
New API:开源大模型网关与 AI 资产管理系统,30+ 服务商支持!
New API:开源大模型网关与 AI 资产管理系统,30+ 服务商支持!
New API首页、文档和下载 - 新一代大模型网关与 AI 资产管理系统 - OSCHINA - 中文开源技术交流社区
New API首页、文档和下载 - 新一代大模型网关与 AI 资产管理系统 - OSCHINA - 中文开源技术交流社区
大语言模型 API 中转和聚合管理平台 New API 介绍及部署指南 | Verne in GitHub
大语言模型 API 中转和聚合管理平台 New API 介绍及部署指南 | Verne in GitHub
discordjs
discordjs
calendar-plus-2
calendar-plus-2
金山云-文档中心-模型API服务简介
金山云-文档中心-模型API服务简介
Linux Mint 8 Dancing Gakupo by nekkikaty, visual art
Linux Mint 8 Dancing Gakupo by nekkikaty, visual art
9种api测试方法,一文搞定!
9种api测试方法,一文搞定!
dl t890.301 2004 能量管理系统应用程序接口 ems api 第301部分 公共信息模型 cim 基础资源 csdn文库
dl t890.301 2004 能量管理系统应用程序接口 ems api 第301部分 公共信息模型 cim 基础资源 csdn文库
api文档 - 开放平台 - oschina 社区
api文档 - 开放平台 - oschina 社区
discordjs
discordjs
circle-plus
circle-plus
UiUiAPI聚合平台- 稳定、高并发的全网AI大模型接口API中转站 ...
UiUiAPI聚合平台- 稳定、高并发的全网AI大模型接口API中转站 ...
Preview by r0naldosla, visual art
Preview by r0naldosla, visual art
new api
new api
dl t890.301 2016能量管理系统应用程序接口 ems api 第301部分 公共信息模型 cim 基础 制造文档类资源 csdn下载
dl t890.301 2016能量管理系统应用程序接口 ems api 第301部分 公共信息模型 cim 基础 制造文档类资源 csdn下载
pageId示意图
pageId示意图
discordjs
discordjs
clipboard-plus
clipboard-plus
新一代大模型网关与AI资产管理系统New API | 老苏的blog
新一代大模型网关与AI资产管理系统New API | 老苏的blog
金山云-文档中心-API Key管理
金山云-文档中心-API Key管理
The-VAULT by Skull1959, visual art
The-VAULT by Skull1959, visual art
api驱动的架构设计:实现灵活的系统集成和协作 随着数字化时代的到来
api驱动的架构设计:实现灵活的系统集成和协作 随着数字化时代的到来
新来个技术总监,把ai大模型接入的那叫一个优雅,佩服
新来个技术总监,把ai大模型接入的那叫一个优雅,佩服
当api成为服务|应用程序_手机网易网
当api成为服务|应用程序_手机网易网
djangorest
djangorest
clock-plus
clock-plus
AI】OneAPI&NextChat接入字节语言大模型:豆包- Almighty.YanTao ...
AI】OneAPI&NextChat接入字节语言大模型:豆包- Almighty.YanTao ...
长连接网关技术专题(十二):大模型时代多模型AI网关的架构设计与实现-阿里云开发者社区
长连接网关技术专题(十二):大模型时代多模型AI网关的架构设计与实现-阿里云开发者社区
Trying Something New, So... by jbinong, visual art
Trying Something New, So... by jbinong, visual art
dl t890.301 2016能量管理系统应用程序接口 ems api 第301部分 公共信息模型 cim 基础 制造文档类资源 csdn下载
dl t890.301 2016能量管理系统应用程序接口 ems api 第301部分 公共信息模型 cim 基础 制造文档类资源 csdn下载
djangorest
djangorest
diamond-plus
diamond-plus
多层网关统一成趋势,如何构建全能型网关
多层网关统一成趋势,如何构建全能型网关
EcoHive Concept by Florian Mack // A.I. driven design
EcoHive Concept by Florian Mack // A.I. driven design
Addition Edition Splinter - the splinterface by deema78, visual art
Addition Edition Splinter - the splinterface by deema78, visual art
java standard edition 9 api specification 2016 new version v 9.2.16
java standard edition 9 api specification 2016 new version v 9.2.16
djangorest
djangorest
file-plus
file-plus
多层网关统一成趋势,如何构建全能型网关
多层网关统一成趋势,如何构建全能型网关
LangBot 接入 New API | LangBot 文档
LangBot 接入 New API | LangBot 文档
life cycle of a bee 🐝
life cycle of a bee 🐝
WooHoo-FER by makrivag, visual art
WooHoo-FER by makrivag, visual art
openai在api新增 项目 功能,可精细化管理模型
openai在api新增 项目 功能,可精细化管理模型
djangorest
djangorest
file-plus-corner
file-plus-corner
金山云-文档中心-API Key管理
金山云-文档中心-API Key管理
XENOMORPH W7 THEMES by bbosa, visual art
XENOMORPH W7 THEMES by bbosa, visual art
openai在api新增 项目 功能,可精细化管理模型
openai在api新增 项目 功能,可精细化管理模型
djangorest
djangorest
folder-plus
folder-plus
云博体育_云博(中国)
云博体育_云博(中国)
基于OpenAPI3.0的API规范设计与最佳实践-开发者社区-阿里云
基于OpenAPI3.0的API规范设计与最佳实践-开发者社区-阿里云
Speedy Circuits
Speedy Circuits
Just Be Cool. by brndnwbb, visual art
Just Be Cool. by brndnwbb, visual art
手把手教您国内安装 claude code 并配置自定义大模型 包含new api中转和可视化管理工具的使用
手把手教您国内安装 claude code 并配置自定义大模型 包含new api中转和可视化管理工具的使用
djangorest
djangorest
funnel-plus
funnel-plus
AI模型接口管理与分发开源系统New API - 水东柳
AI模型接口管理与分发开源系统New API - 水东柳
AI】OneAPI&NextChat接入字节语言大模型:豆包- Almighty.YanTao ...
AI】OneAPI&NextChat接入字节语言大模型:豆包- Almighty.YanTao ...
LangBot 机器人管理页面
LangBot 机器人管理页面
Happy 40th Birthday Disney Channel V5 by MarkPipi, visual art
Happy 40th Birthday Disney Channel V5 by MarkPipi, visual art
model your math problems episode new
model your math problems episode new
fastapi
fastapi
house-plus
house-plus
无需API接入!5大国产AI大模型文本生成能力实测对比(附试用入口 ...
无需API接入!5大国产AI大模型文本生成能力实测对比(附试用入口 ...
能量管理系统应用程序接口 ems api 第501部分 公共信息模型的资源描述框架 cim rdf 模
能量管理系统应用程序接口 ems api 第501部分 公共信息模型的资源描述框架 cim rdf 模
fastapi
fastapi
BRS rainmeter w/ SAO menu interface 02 by EvannGeo, visual art
BRS rainmeter w/ SAO menu interface 02 by EvannGeo, visual art
landmark
landmark
一站式多模型管理:One API实用指南 - 知乎
一站式多模型管理:One API实用指南 - 知乎
2025 AI Agent 技术栈全景图- AI智能王
2025 AI Agent 技术栈全景图- AI智能王
fire alarm working model science project for exhbiition - diy - howtofunda
fire alarm working model science project for exhbiition - diy - howtofunda
Metalian Theme for XWidget by Jimking, visual art
Metalian Theme for XWidget by Jimking, visual art
a new econometric model for measuring fixed capital flows and stocks
a new econometric model for measuring fixed capital flows and stocks
fastapi
fastapi
layers-plus
layers-plus
多层网关统一成趋势,如何构建全能型网关
多层网关统一成趋势,如何构建全能型网关
Pure Flat 2013 Icon Pack Installer by alexgal23, visual art
Pure Flat 2013 Icon Pack Installer by alexgal23, visual art
2 weekend110的zookeeper的原理 特性 数据模型 节点 角色 顺序号 读写机制 保证 api接口 acl 选举 应用场景 统一命名服务 配置管理 集群管理 共享锁
2 weekend110的zookeeper的原理 特性 数据模型 节点 角色 顺序号 读写机制 保证 api接口 acl 选举 应用场景 统一命名服务 配置管理 集群管理 共享锁
fastapi
fastapi
list-plus
list-plus
302.AI 基准实验室| 字节豆包推出新图片理解功能,实测底层模型 ...
302.AI 基准实验室| 字节豆包推出新图片理解功能,实测底层模型 ...
It Is GOOD Being Minimal by hpluslabels, visual art
It Is GOOD Being Minimal by hpluslabels, visual art
dl t890.301 2016能量管理系统应用程序接口 ems api 第301部分 公共信息模型 cim 基础 制造文档类资源 csdn下载
dl t890.301 2016能量管理系统应用程序接口 ems api 第301部分 公共信息模型 cim 基础 制造文档类资源 csdn下载
hoppscotch
hoppscotch
mail-plus
mail-plus
构建和管理有效API市场的关键步骤 - 知乎
构建和管理有效API市场的关键步骤 - 知乎
模型详情页| ModelGate
模型详情页| ModelGate
Launchy PSP v2.0 by skullcandy19, visual art
Launchy PSP v2.0 by skullcandy19, visual art
重磅 某国产api管理工具发布,称完全可替代postman,阿里腾讯都在用
重磅 某国产api管理工具发布,称完全可替代postman,阿里腾讯都在用
hoppscotch
hoppscotch
mailbox
mailbox
API - AI平台| AI工具集|AI资讯站
API - AI平台| AI工具集|AI资讯站
AI 大模型演示 | ruoyi-vue-pro 开发指南
AI 大模型演示 | ruoyi-vue-pro 开发指南
让你直呼哇塞的api管理神器
让你直呼哇塞的api管理神器
influxdb
influxdb
mails
mails
New API
New API
智谱 GLM,支持多语言、多任务推理。从写作到代码生成,从搜索到知识问答,AI 生产力的中国解法。
智谱 GLM,支持多语言、多任务推理。从写作到代码生成,从搜索到知识问答,AI 生产力的中国解法。
neon by 123zion456, visual art
neon by 123zion456, visual art
Ginza 1.03 Rainmeter Skin Update by kin37ik, visual art
Ginza 1.03 Rainmeter Skin Update by kin37ik, visual art
openai在api新增 项目 功能,可精细化管理模型
openai在api新增 项目 功能,可精细化管理模型
influxdb
influxdb
map-pin-plus
map-pin-plus
AI 与智能化 API 治理的探索实践-腾讯云开发者社区-腾讯云
AI 与智能化 API 治理的探索实践-腾讯云开发者社区-腾讯云
自定义模型-302.AI 帮助中心
自定义模型-302.AI 帮助中心
Windows 7 Display Update by DopeySneezy, visual art
Windows 7 Display Update by DopeySneezy, visual art
researchers in shenyang institute of automation found out new deep sparse feature selection model to help computer aided endosco
researchers in shenyang institute of automation found out new deep sparse feature selection model to help computer aided endosco
matplotlib
matplotlib
map-pin-plus-inside
map-pin-plus-inside
新一代大模型网关与AI资产管理系统New API | 老苏的blog
新一代大模型网关与AI资产管理系统New API | 老苏的blog
金山云-文档中心-API Key管理
金山云-文档中心-API Key管理
dl t890.552 2014能量管理系统应用程序接口 ems api 第552部分 cimxml模型交换格式
dl t890.552 2014能量管理系统应用程序接口 ems api 第552部分 cimxml模型交换格式
matplotlib
matplotlib
map-plus
map-plus
AI驱动API全生命周期治理的体系与实践-开发者社区-阿里云
AI驱动API全生命周期治理的体系与实践-开发者社区-阿里云
New API
New API
New-api - 一站式管理与应用 - APPMARK
New-api - 一站式管理与应用 - APPMARK
top前五 比较好的开源视频会议系统制造商
top前五 比较好的开源视频会议系统制造商
matplotlib
matplotlib
newspaper
newspaper
cherry studio 客户端的使用方法| DMXAPI 文档
cherry studio 客户端的使用方法| DMXAPI 文档
dl t890.301 2016能量管理系统应用程序接口 ems api 第301部分 公共信息模型 cim 基础 制造文档类资源 csdn下载
dl t890.301 2016能量管理系统应用程序接口 ems api 第301部分 公共信息模型 cim 基础 制造文档类资源 csdn下载
matplotlib
matplotlib
package-plus
package-plus
多层网关统一成趋势,如何构建全能型网关
多层网关统一成趋势,如何构建全能型网关
项目介绍 | New API
项目介绍 | New API
a new method of sample selections for optimizing phenology model based remote sensing data
a new method of sample selections for optimizing phenology model based remote sensing data
newrelic
newrelic
plus
plus
如何使用與OpenAI 相容的API 設定Qsirch | QNAP (香港)
如何使用與OpenAI 相容的API 設定Qsirch | QNAP (香港)
具有api控制功率模型的微控制器 lpc1100l和lpc1300l
具有api控制功率模型的微控制器 lpc1100l和lpc1300l
newrelic
newrelic
rss
rss
如何使用Higress 快速构建AI 应用?
如何使用Higress 快速构建AI 应用?
New API首页、文档和下载 - 新一代大模型网关与 AI 资产管理系统 - OSCHINA - 中文开源技术交流社区
New API首页、文档和下载 - 新一代大模型网关与 AI 资产管理系统 - OSCHINA - 中文开源技术交流社区
能动的电脑配件 github 热点速览 v.22.11
能动的电脑配件 github 热点速览 v.22.11
newrelic
newrelic
square-plus
square-plus
OpenAI新规:想用最新API模型?先完成组织验证(附解决方案)-号优优网
OpenAI新规:想用最新API模型?先完成组织验证(附解决方案)-号优优网
LangBot 接入 New API | LangBot 文档
LangBot 接入 New API | LangBot 文档
批量处理千万模型,3d开发必备接口程序 老子云新版api,正式上线
批量处理千万模型,3d开发必备接口程序 老子云新版api,正式上线
openapi
openapi
user-plus
user-plus
OpenStation - 超强开源一站式大模型部署与管理平台- DeepSeek 导航网
OpenStation - 超强开源一站式大模型部署与管理平台- DeepSeek 导航网
实战篇:手把手教你调用大模型API——第二章_如何调用大模型-CSDN博客
实战篇:手把手教你调用大模型API——第二章_如何调用大模型-CSDN博客
新来个技术总监,把大模型api接入的那叫一个优雅,真是佩服
新来个技术总监,把大模型api接入的那叫一个优雅,真是佩服
openapi
openapi
user-round-plus
user-round-plus
云原生进化论:加速构建AI 应用
云原生进化论:加速构建AI 应用
实战篇:手把手教你调用大模型API——第二章_如何调用大模型-CSDN博客
实战篇:手把手教你调用大模型API——第二章_如何调用大模型-CSDN博客
新来个技术总监,把大模型api接入的那叫一个优雅,真是佩服
新来个技术总监,把大模型api接入的那叫一个优雅,真是佩服
openapi
openapi
webhook
webhook
2026 年度 10 个好用的 API 管理工具
2026 年度 10 个好用的 API 管理工具
DMXAPI 平台特色/ 与行业同类对比优势| DMXAPI 文档
DMXAPI 平台特色/ 与行业同类对比优势| DMXAPI 文档
All API Hub – AI 中转站 & New API 管理器 – 下载 🦊 Firefox 扩展(zh-CN)
All API Hub – AI 中转站 & New API 管理器 – 下载 🦊 Firefox 扩展(zh-CN)
新来个技术总监,把大模型api接入的那叫一个优雅,真是佩服
新来个技术总监,把大模型api接入的那叫一个优雅,真是佩服
openapi
openapi
webhook-off
webhook-off
New API:开源大模型网关与 AI 资产管理系统,30+ 服务商支持! | MatrixTools
New API:开源大模型网关与 AI 资产管理系统,30+ 服务商支持! | MatrixTools
金山云-文档中心-在VSCode中使用Cline接入模型API服务
金山云-文档中心-在VSCode中使用Cline接入模型API服务
自建API网关-架构设计篇 | 程序猿DD
自建API网关-架构设计篇 | 程序猿DD
批量处理千万模型,3d开发必备接口程序 老子云新版api,正式上线
批量处理千万模型,3d开发必备接口程序 老子云新版api,正式上线
openapi
openapi
One API - LLM API 接口管理和分发,支持DeepSeek - DeepSeek 导航网
One API - LLM API 接口管理和分发,支持DeepSeek - DeepSeek 导航网
token
token
New API首页、文档和下载 - 新一代大模型网关与 AI 资产管理系统 - OSCHINA - 中文开源技术交流社区
New API首页、文档和下载 - 新一代大模型网关与 AI 资产管理系统 - OSCHINA - 中文开源技术交流社区
新来个技术总监,把大模型api接入的那叫一个优雅,真是佩服
新来个技术总监,把大模型api接入的那叫一个优雅,真是佩服
openapi
openapi
Poe API 點燃AI 開發新浪潮– TechNow 當代科技
Poe API 點燃AI 開發新浪潮– TechNow 當代科技
Gemini API模型选择和参数设置 - 知乎
Gemini API模型选择和参数设置 - 知乎
newkeyapi.dll 修复newkeyapi.dll文件补丁 中文版软件下载
newkeyapi.dll 修复newkeyapi.dll文件补丁 中文版软件下载
opencl
opencl
奈斯API多商户管理系统- 专业网站开发服务
奈斯API多商户管理系统- 专业网站开发服务
盘点免费且靠谱的AI大模型 API,统一封装,任性调用!零基础入门到精通,收藏这篇就够了_ai api-CSDN博客
盘点免费且靠谱的AI大模型 API,统一封装,任性调用!零基础入门到精通,收藏这篇就够了_ai api-CSDN博客
批量处理千万模型,3d开发必备接口程序 老子云新版api,正式上线
批量处理千万模型,3d开发必备接口程序 老子云新版api,正式上线
opencl
opencl
实战技术教程|最新AI使用教程|互联网教程分享- 第3 页- MKEAI
实战技术教程|最新AI使用教程|互联网教程分享- 第3 页- MKEAI
auto-check-in
auto-check-in
新来个技术总监,把ai大模型接入的那叫一个优雅,佩服
新来个技术总监,把ai大模型接入的那叫一个优雅,佩服
opencl
opencl
Cherry Studio AI助手工具使用UIUIAPI教程-号优优网
Cherry Studio AI助手工具使用UIUIAPI教程-号优优网
2024年实用的AI大模型API接口介绍
2024年实用的AI大模型API接口介绍
API全生命周期管理的新范式 - apiSQL
API全生命周期管理的新范式 - apiSQL
批量处理千万模型,3d开发必备接口程序 老子云新版api,正式上线
批量处理千万模型,3d开发必备接口程序 老子云新版api,正式上线
trpc
trpc
OpenStation - 超强开源一站式大模型部署与管理平台- DeepSeek 导航网
OpenStation - 超强开源一站式大模型部署与管理平台- DeepSeek 导航网
New API首页、文档和下载 - 新一代大模型网关与 AI 资产管理系统 - OSCHINA - 中文开源技术交流社区
New API首页、文档和下载 - 新一代大模型网关与 AI 资产管理系统 - OSCHINA - 中文开源技术交流社区
大模型api上的新商业逻辑,生成式ai彻底改变组织经营
大模型api上的新商业逻辑,生成式ai彻底改变组织经营
trpc
trpc
302.AI 新品发布| 302.AI独家功能上线:让Claude Code支持调用 ...
302.AI 新品发布| 302.AI独家功能上线:让Claude Code支持调用 ...
OneAPI 怎么用:一站式多模型管理指南 - 幂简集成
OneAPI 怎么用:一站式多模型管理指南 - 幂简集成
新来个技术总监,把大模型api接入的那叫一个优雅,真是佩服
新来个技术总监,把大模型api接入的那叫一个优雅,真是佩服
trpc
trpc
奈斯API多商户管理系统- 专业网站开发服务
奈斯API多商户管理系统- 专业网站开发服务
New API
New API
这绝对是ai史上最疯狂的一周
这绝对是ai史上最疯狂的一周
trpc
trpc
AI大模型API中转站[集成几十种主流AI模型] - AI智能王
AI大模型API中转站[集成几十种主流AI模型] - AI智能王
【开源推荐】基于One API与New API的基础上进行二次开发的Chat-Api-PHP学习网
【开源推荐】基于One API与New API的基础上进行二次开发的Chat-Api-PHP学习网
the new ssis deployment model
the new ssis deployment model
twilio
twilio
Cherry Studio AI助手工具使用UIUIAPI教程-号优优网
Cherry Studio AI助手工具使用UIUIAPI教程-号优优网
如何实现AI大模型应用服务的多模型管理? - 知乎
如何实现AI大模型应用服务的多模型管理? - 知乎
post model至web api
post model至web api
twilio
twilio
自主集成| Server
自主集成| Server
New api模型重映像映在了哪里? - 搞七捻三 - LINUX DO
New api模型重映像映在了哪里? - 搞七捻三 - LINUX DO
360发布认知型通用大模型 360智脑4.0 ,全面接入360全家桶
360发布认知型通用大模型 360智脑4.0 ,全面接入360全家桶
vulkan
vulkan
群晖One API套件:解锁AI Console无缝接入国产大模型- 我不是矿神
群晖One API套件:解锁AI Console无缝接入国产大模型- 我不是矿神
model-list
model-list
2025版国内外主流大模型API接口调用完整指南(附 Python/Java 对照代码) - 知乎
2025版国内外主流大模型API接口调用完整指南(附 Python/Java 对照代码) - 知乎
海外new things 计算机视觉技术公司 visual layer 种子轮融资700万美元,帮助企业管理构建ai模型所需的可视化数据集
海外new things 计算机视觉技术公司 visual layer 种子轮融资700万美元,帮助企业管理构建ai模型所需的可视化数据集
vulkan
vulkan
Obsidian AI 最佳实践:OpenRouter 零门槛整合90+ 大模型- AI智能王
Obsidian AI 最佳实践:OpenRouter 零门槛整合90+ 大模型- AI智能王
在这里插入图片描述
在这里插入图片描述
Mistral AI模型管理API
Mistral AI模型管理API
os aigc通用生成式人工智能模型加密接入标准api协议 2023 beta版
os aigc通用生成式人工智能模型加密接入标准api协议 2023 beta版
在线安装latest[v3.0] | NebulaAI
在线安装latest[v3.0] | NebulaAI
最值得推荐的5个AI大模型API(非常详细)_ai api-CSDN博客
最值得推荐的5个AI大模型API(非常详细)_ai api-CSDN博客
数字化运营平台通过API开放激活了体育赛事多场景制播架构的插件 ...
数字化运营平台通过API开放激活了体育赛事多场景制播架构的插件 ...
开源大模型网关:One API实现主流AI模型API的统一管理与分发-CSDN博客
开源大模型网关:One API实现主流AI模型API的统一管理与分发-CSDN博客
302.AI 新品发布| 302.AI独家功能上线:让Claude Code支持调用 ...
302.AI 新品发布| 302.AI独家功能上线:让Claude Code支持调用 ...
企业AI大模型私有化部署集成解决方案|海域云一站式服务极速落地_ ...
企业AI大模型私有化部署集成解决方案|海域云一站式服务极速落地_ ...
HiMarket 重磅升级:Agent 的下一站,AI 开放平台
HiMarket 重磅升级:Agent 的下一站,AI 开放平台
OpenAI新规:想用最新API模型?先完成组织验证(附解决方案)-号优优网
OpenAI新规:想用最新API模型?先完成组织验证(附解决方案)-号优优网
EasyClaw - AI平台| AI工具集|AI资讯站
EasyClaw - AI平台| AI工具集|AI资讯站
阿里云轻量应用服务器一键部署OpenClaw:1分钟开跑,7×24在线,支持海外地域,低至68元/年
阿里云轻量应用服务器一键部署OpenClaw:1分钟开跑,7×24在线,支持海外地域,低至68元/年
应用
应用
创宇大模型网关
创宇大模型网关
模型详情页| ModelGate
模型详情页| ModelGate
OpenAI 新款GPT-4.1 API 模型的特點與應用解析| Techritual 香港
OpenAI 新款GPT-4.1 API 模型的特點與應用解析| Techritual 香港
New API
New API
302.AI 基准实验室| 字节豆包推出新图片理解功能,实测底层模型 ...
302.AI 基准实验室| 字节豆包推出新图片理解功能,实测底层模型 ...
channel
channel
阿里云发布《AI 原生应用架构白皮书》 | Nacos 官网
阿里云发布《AI 原生应用架构白皮书》 | Nacos 官网
RAG 进阶:新一代大模型知识服务框架KAG - AI智能王
RAG 进阶:新一代大模型知识服务框架KAG - AI智能王
Ai 批量生图开源工具】+【便宜稳定API 供应商】分享· w2solo ...
Ai 批量生图开源工具】+【便宜稳定API 供应商】分享· w2solo ...
企业级LLM应用开发平台Dify1.x新版本私有化部署使用及主要问题 ...
企业级LLM应用开发平台Dify1.x新版本私有化部署使用及主要问题 ...
API 在港使用率不斷提高七成香港機構藉API 提供更佳客戶體驗 ...
API 在港使用率不斷提高七成香港機構藉API 提供更佳客戶體驗 ...
文心一言API密钥:获取的详细步骤| Solo 独立开发者社区-链接每一 ...
文心一言API密钥:获取的详细步骤| Solo 独立开发者社区-链接每一 ...
【OpenClaw从入门到精通】第10篇:OpenClaw生产环境部署全攻略:性能优化+安全加固+监控运维(2026实测版)
【OpenClaw从入门到精通】第10篇:OpenClaw生产环境部署全攻略:性能优化+安全加固+监控运维(2026实测版)
AnythingLLM - AI平台| AI工具集|AI资讯站
AnythingLLM - AI平台| AI工具集|AI资讯站
qrcode alipay
qrcode alipay
昇和伙伴| 被投企业发展动态速览(2025年1季度) - 上海昇和投资 ...
昇和伙伴| 被投企业发展动态速览(2025年1季度) - 上海昇和投资 ...
AI 大模型API 调用计费方式详解:按量计费是什么意思? - MKEAI
AI 大模型API 调用计费方式详解:按量计费是什么意思? - MKEAI
微软新趋势:员工将转型为Agent 的“管理者”,近屿智能持续深耕AI ...
微软新趋势:员工将转型为Agent 的“管理者”,近屿智能持续深耕AI ...
配置API 数据源- DataEase 文档
配置API 数据源- DataEase 文档
retrieve_api.png
retrieve_api.png
智谱 GLM,支持多语言、多任务推理。从写作到代码生成,从搜索到知识问答,AI 生产力的中国解法。
智谱 GLM,支持多语言、多任务推理。从写作到代码生成,从搜索到知识问答,AI 生产力的中国解法。
散装码农,开源的的AI模型及调用平台
散装码农,开源的的AI模型及调用平台
系统API - DataEase 文档
系统API - DataEase 文档
出海经纬| 灵椿不借青云力,自有开源照夜明:DeepSeek的欧盟合规 ...
出海经纬| 灵椿不借青云力,自有开源照夜明:DeepSeek的欧盟合规 ...
bang « bang's blog
bang « bang's blog
ai派- 使用文档
ai派- 使用文档
腾讯元器- 腾讯官方智能体平台
腾讯元器- 腾讯官方智能体平台
Antigravity进阶:多账号管理和反代API! | 甲维斯C – 托尼不是塔克
Antigravity进阶:多账号管理和反代API! | 甲维斯C – 托尼不是塔克
无标题文档
无标题文档
302.AI 基准实验室| xAI API列表新增视觉模型Grok-vision-beta ...
302.AI 基准实验室| xAI API列表新增视觉模型Grok-vision-beta ...
DeepSeek满血版本地部署完整教程:API+Cherry Studio解决服务器 ...
DeepSeek满血版本地部署完整教程:API+Cherry Studio解决服务器 ...
私聊演示
私聊演示
正在升级我的项目,增加一个一站式AI API 的功能· w2solo - 独立 ...
正在升级我的项目,增加一个一站式AI API 的功能· w2solo - 独立 ...
技术文章« bang's blog
技术文章« bang's blog
接口定义- MeterSphere 文档
接口定义- MeterSphere 文档
2024年最值得推荐的AI大模型API接口| Solo 独立开发者社区-链接每 ...
2024年最值得推荐的AI大模型API接口| Solo 独立开发者社区-链接每 ...
如何使用Zotero GPT插件高效管理文献以及配置OpenAI API“完整指南 ...
如何使用Zotero GPT插件高效管理文献以及配置OpenAI API“完整指南 ...
快速开始| ModelGate
快速开始| ModelGate
在这里插入图片描述
在这里插入图片描述
模型设置- AI创作
模型设置- AI创作
DMXAPI 运营日志
DMXAPI 运营日志
创建问题解决代理| NebulaAIFlow Documentation
创建问题解决代理| NebulaAIFlow Documentation
AI】Open WEBUI本地部署& 外置postgres & R1模型支持推理 ...
AI】Open WEBUI本地部署& 外置postgres & R1模型支持推理 ...
關於AI大模型的五個關鍵問題| uSMART
關於AI大模型的五個關鍵問題| uSMART
OpenAI擬推機構實名驗證或為防止經API非法獲取數據訓練模型| ezone
OpenAI擬推機構實名驗證或為防止經API非法獲取數據訓練模型| ezone
API戰場○專家剖析|API成黑客攻擊新寵Thales | Imperva 剖析新 ...
API戰場○專家剖析|API成黑客攻擊新寵Thales | Imperva 剖析新 ...
New API
New API
群聊演示
群聊演示
Antigravity进阶:多账号管理和反代API! | 甲维斯C – 托尼不是塔克
Antigravity进阶:多账号管理和反代API! | 甲维斯C – 托尼不是塔克
UXLINK:DeSocial 新思路?Web3 大规模采用上的“超级链接器 ...
UXLINK:DeSocial 新思路?Web3 大规模采用上的“超级链接器 ...
AI IBM Cloud图表生成器| Visual Paradigm
AI IBM Cloud图表生成器| Visual Paradigm
快点收藏起来
快点收藏起来
mcp-agent
mcp-agent
account-model-usage-overview
account-model-usage-overview
流水线页面
流水线页面
流水线 AI 配置
流水线 AI 配置
hwchase17/openai-tools-agent的定义
hwchase17/openai-tools-agent的定义
new-api-architecture-diagram.png
new-api-architecture-diagram.png
account-model-latency-overview
account-model-latency-overview
用 Space 初始化
用 Space 初始化
模型选择
模型选择
mindsDB
mindsDB
请添加图片描述
请添加图片描述
account-manage
account-manage
Flutter for OpenHarmony:swagger_dart_code_generator 接口代码自动化生成的救星(OpenAPI/Swagger) 深度解析与鸿蒙适配指南
Flutter for OpenHarmony:swagger_dart_code_generator 接口代码自动化生成的救星(OpenAPI/Swagger) 深度解析与鸿蒙适配指南
LLM Tools执行流程示意[6]
LLM Tools执行流程示意[6]
LangChain的计算图与Trace
LangChain的计算图与Trace
GPT-oss:20b
GPT-oss:20b
ARM Linux 驱动开发篇--- Linux 并发与竞争实验(互斥体实现 LED 设备互斥访问)--- Ubuntu20.04互斥体实验
ARM Linux 驱动开发篇--- Linux 并发与竞争实验(互斥体实现 LED 设备互斥访问)--- Ubuntu20.04互斥体实验
搬瓦工 BandwagonHost VPS 特价,低至 $49.99/年,KVM/KiwiVM,多机房可迁移
搬瓦工 BandwagonHost VPS 特价,低至 $49.99/年,KVM/KiwiVM,多机房可迁移
免费、开放、可编程的智能路由方案,让你的服务随时随地在线。
免费、开放、可编程的智能路由方案,让你的服务随时随地在线。
qrcode weixin
qrcode weixin
“工程”关键概念剖析
“工程”关键概念剖析
UCloud
UCloud
Agent的核心能力[14]
Agent的核心能力[14]
Peking University
Peking University
LangBot Space 插件市场
LangBot Space 插件市场
UCloud
UCloud
扫码关注腾讯云开发者
扫码关注腾讯云开发者
Peking University
Peking University
ECS 99上云套餐 icon 爆款上新 轻量级web应用,适用于静态网站、企业官网、个人博客等场景
ECS 99上云套餐 icon 爆款上新 轻量级web应用,适用于静态网站、企业官网、个人博客等场景
LangBot 控制面板
LangBot 控制面板
Alibaba Cloud
Alibaba Cloud
在这里插入图片描述
在这里插入图片描述
幂简集成LOGO
幂简集成LOGO
人工智能(AI) VS 商业智能(BI) 区别与联系是什么?
人工智能(AI) VS 商业智能(BI) 区别与联系是什么?
智谱 GLM,支持多语言、多任务推理。从写作到代码生成,从搜索到知识问答,AI 生产力的中国解法。
智谱 GLM,支持多语言、多任务推理。从写作到代码生成,从搜索到知识问答,AI 生产力的中国解法。
Claude Code 全体系指南:AI 编程智能体实战
Claude Code 全体系指南:AI 编程智能体实战
Alibaba Cloud
Alibaba Cloud
关于API令牌你需要知道的一切
关于API令牌你需要知道的一切